Беспроводная система оповещения о сработке систем безопасности ROSSMA IIOT-AMS SAVE

ROSSMA IIOT-AMS SAVE — Беспроводное оповещение о нештатных ситуациях!

LoRaWAN

Цена формируется по опросным листам

Оставить заявку
Беспроводная система оповещения о сработке систем безопасности ROSSMA IIOT-AMS SAVE

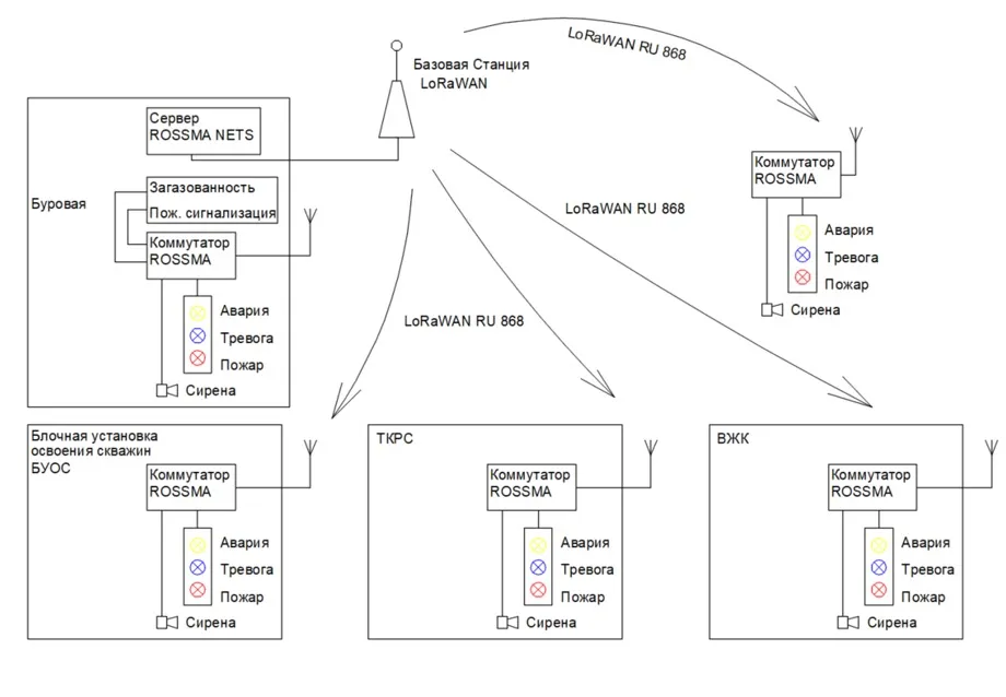
Архитектура решения ROSSMA IIOT-AMS SAVE

Беспроводная система оповещения ROSSMA IIOT-AMS SAVE предназначена для передачи информации о сработке систем безопасности на пульт оператора и информационные табло объекта с указанием места аварии.
Система предназначена для беспроводной передачи информации о сработке систем безопасности таких как:
  • Система пожарной сигнализации
  • Система газоанализа
  • Система охранной сигнализации и охраны периметра
  • Система контроля доступа

Оповещение передаётся на пульт оператора объекта и все информационные табло, расположенные на данном объекте, с отображением места аварии и типа события.

  1. Стандартонезависимая платформа LoRaWAN
  2. До 500 сценариев оповещений
  3. Диапазон рабочих температур: -55…+85°С
  4. Дальность радиосвязи до 20 км
  5. Коммутатор: ROSSMA IIOT-AMS Modbus ARF, степень защиты Outdoor IP65
  6. Информационные табло: маркировка взрывозащиты Ex ia IIC T6
  7. Питание: 220В / 24В
  8. Световая и звуковая индикация по типу события (Пожар / Авария / Тревога / Сирена)
  9. Автономный режим работы без подключения к технологическим сетям предприятия
  10. Журнал событий с историей и временем сработки

Исполнение корпуса коммутатора: Outdoor IP65

Исполнение табло: Ex ia IIC T6

Питание: 220В / 24В

Возможности

Ключевой особенностью системы является полностью автономная работа без подключения к технологическим сетям связи предприятия. Коммутатор ROSSMA IIOT-AMS Modbus ARF принимает сигналы от систем безопасности и передаёт их по радиоканалу LoRaWAN на сервер ROSSMA NETS, который обрабатывает событие и мгновенно отправляет оповещение на пульт оператора и все информационные табло объекта. Персонал видит тип события и точное место аварии, что обеспечивает быстрое реагирование.

Оставить заявку
Юридический и почтовый адрес:
614 064,
Пермский край,
Пермский г.о.,
г. Пермь,
ул. Чкалова,
д. 9Д

Успешно

Ваш e-mail добавлен в список рассылки

Подпишитесь на новости

Еженедельная рассылка о новинках индустрии